Golang 底层原理 —— 内存管理

作者当前认知的Golang内存管理机制
核心设计思想
多级内存分配模块 : 减少内存分配时锁的使用与系统调用
多尺度内存单元 : 减少内存分配产生的碎片
内存管理分类
栈内存管理 : 栈上内存由编译器管理
堆内存管理 : 堆上内存由程序管理
注 : 至于一个变量分配在堆上还是栈上,与语法无关,主要依靠golang的逃逸分析
两者对比
栈与堆相比劣势
- 栈空间较小(8M或10M),不适合存放空间占用大的对象
- 函数内的局部变量离开函数体会被自动弹出栈,离开函数作用域依然存活的指针也不适合栈存放
栈与堆相比优势
- 管理简单(由编译器完成)
- 分配和释放速度快(无垃圾回收过程)
- 栈上内存有很好的局部性(堆上2块数据可能分部在不同的页上)
本文重点 : 堆内存管理
Golang堆内存分配器借鉴了TCMalloc现代分配器的设计思想
- 一次性或者提前分配多级内存模块(减少内存分配时锁的使用和调用操作系统分配内存的开销)
- 多尺度内存单元(减少内存分配产生的碎片)

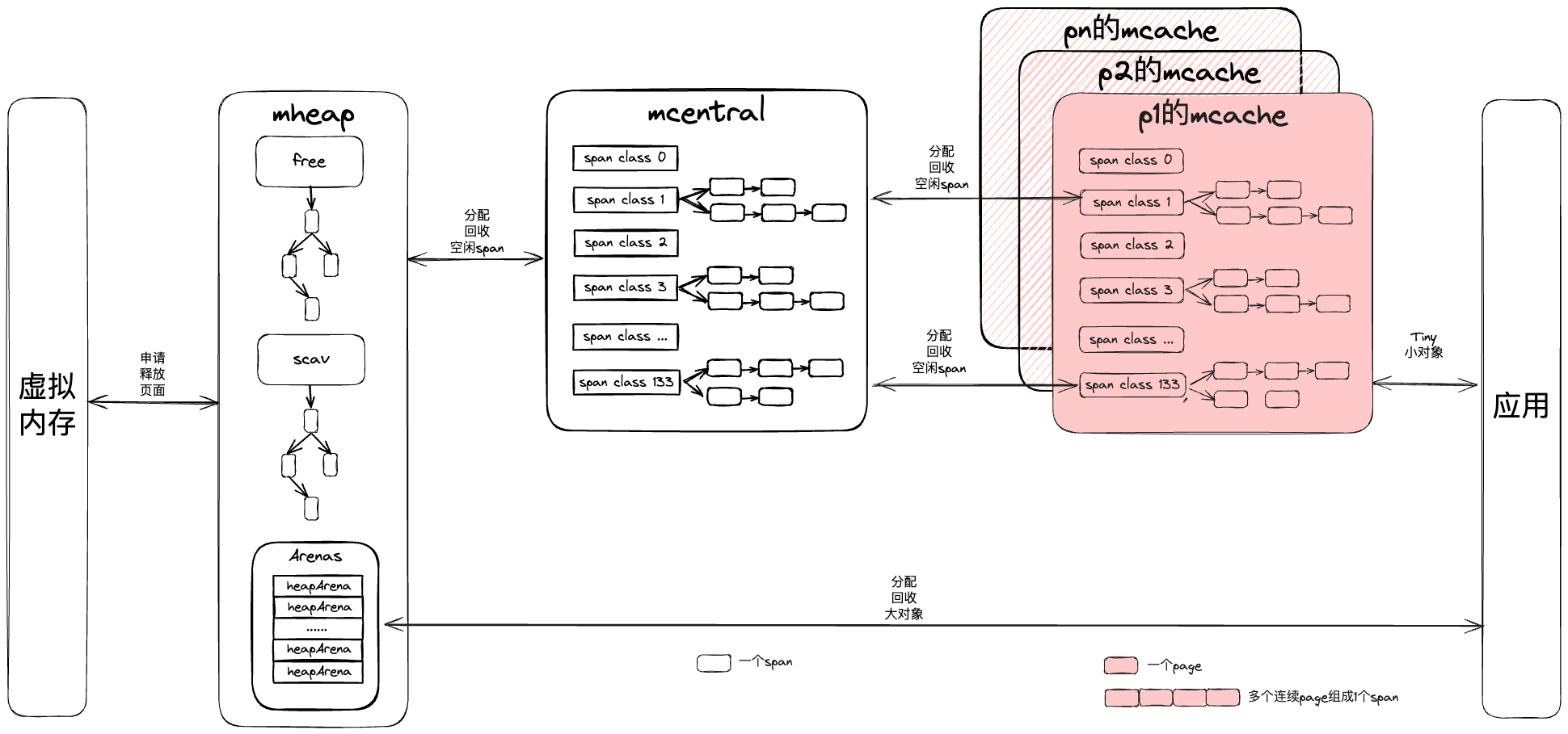
mspan是堆上内存管理的基本单元,由一连串的页构成(8KB)。Golang根据内存大小将mspan分成67个等级,每个mspan被切分成了很多小对象,用于不同尺度的对象分配。
每个线程有一个独立的堆内存mcache,在mcache上申请内存不需要加锁,每个mache有67种尺度内存单元,每个尺度的内存又由mspan构成,分别存储指针类型和非指针类型。当程序在堆上创建对象时,分配器会根据对象的大小(小于32KB)和类型(是否为指针)从67*2中mspan中分配内存。
如果mcache内存不足,会从所有线程共享的缓存mcentral中申请内存。一共有672中mcentral,mcache中空间不足的mspan会从对应的mcentral申请内存,申请内存时需要加锁,但是加锁的概率变成了1/(672),申请效率很高。为了进一步提升内存分配效率,每一个mcentral由2个链表构成,一个存放已经分配给mcache的mspan,一个存放未被占用或者已经被mcache释放的mspan。
当mcentral上mspan不足时或者对象大于32KB时会从mheap上申请内存,全局仅有一个mheap,访问时也需要加锁。mheap中有2棵二叉排序树 : free,scav;free存放的是空闲非垃圾回收的mspan,scav存放的是空闲已垃圾回收的mspan。内存分配时会优先从free中搜索可用的span,如果没找到会从scav中搜索可用的span,如果还没找到,会向操作系统申请内存,在重新搜索2棵二叉树,必然能找到可用的span。从操作系统申请的内存也会保存到span中,然后加入free树中。